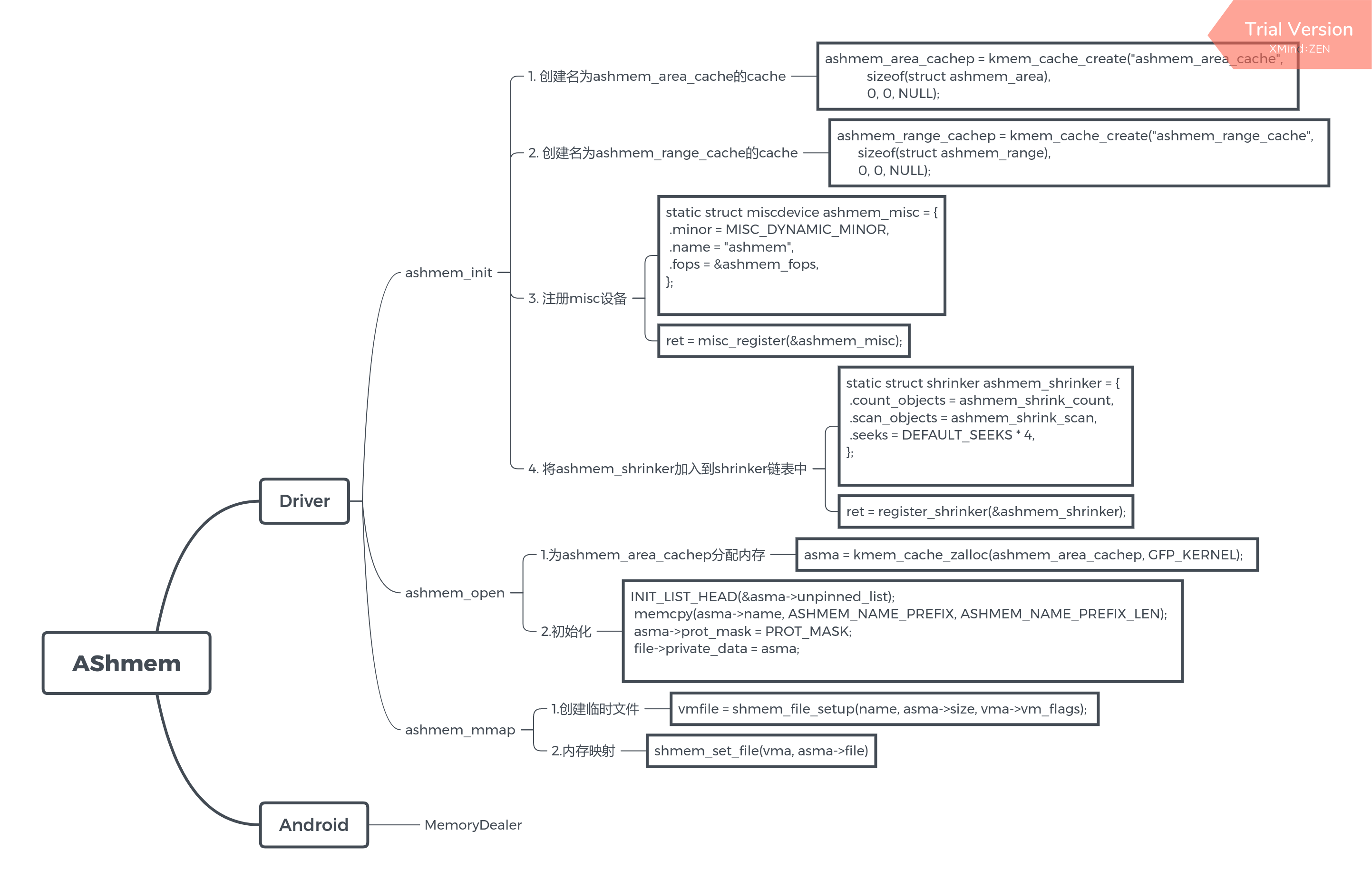
1. 概述
AShmem即Anoymous Shared Memory,即匿名共享内存,属于Android特有的内存共享机制,利用AShmem可以将指定的物理内存映射到各个进程的虚拟空间中,实现内存共享.
学习的总体框架如下:

2. AShmem驱动
为了更好的理解AShmem的工作原理,先从驱动的实现开始分析:
2.1 ashmem_init
1
2
3
4
5
6
7
8
9
10
11
12
13
14
15
16
17
18
19
20
21
22
23
24
25
26
27
28
29
30
31
32
33
34
35
36
37
38
39
40
41
static int __init ashmem_init(void)
{
int ret = -ENOMEM;
//创建一块名为"ashmem_area_cache"的cache内存
ashmem_area_cachep = kmem_cache_create("ashmem_area_cache",
sizeof(struct ashmem_area),
0, 0, NULL);
if (unlikely(!ashmem_area_cachep)) {
pr_err("failed to create slab cache\n");
goto out;
}
//创建一块名为"ashmem_range_cache"的cache内存
ashmem_range_cachep = kmem_cache_create("ashmem_range_cache",
sizeof(struct ashmem_range),
0, 0, NULL);
if (unlikely(!ashmem_range_cachep)) {
pr_err("failed to create slab cache\n");
goto out_free1;
}
//注册misc设备
ret = misc_register(&ashmem_misc);
if (unlikely(ret)) {
pr_err("failed to register misc device!\n");
goto out_free2;
}
register_shrinker(&ashmem_shrinker);
pr_info("initialized\n");
return 0;
out_free2:
kmem_cache_destroy(ashmem_range_cachep);
out_free1:
kmem_cache_destroy(ashmem_area_cachep);
out:
return ret;
}
device_initcall(ashmem_init);
从AShmem的注册方式,可以看出其常用的方法包括ashmem_open,ashemem_release,ashmem_mmap等.
1
2
3
4
5
6
7
8
9
10
11
12
13
14
15
16
17
18
static const struct file_operations ashmem_fops = {
.owner = THIS_MODULE,
.open = ashmem_open,
.release = ashmem_release,
.read = ashmem_read,
.llseek = ashmem_llseek,
.mmap = ashmem_mmap,
.unlocked_ioctl = ashmem_ioctl,
#ifdef CONFIG_COMPAT
.compat_ioctl = compat_ashmem_ioctl,
#endif
};
static struct miscdevice ashmem_misc = {
.minor = MISC_DYNAMIC_MINOR,
.name = "ashmem",
.fops = &ashmem_fops,
};
2.2 ashmem_open
1
2
3
4
5
6
7
8
9
10
11
12
13
14
15
16
17
18
19
20
21
static int ashmem_open(struct inode *inode, struct file *file)
{
struct ashmem_area *asma;
int ret;
ret = generic_file_open(inode, file);
if (unlikely(ret))
return ret;
//为ashmem_area_cachep分配内存
asma = kmem_cache_zalloc(ashmem_area_cachep, GFP_KERNEL);
if (unlikely(!asma))
return -ENOMEM;
//初始化链表
INIT_LIST_HEAD(&asma->unpinned_list);
memcpy(asma->name, ASHMEM_NAME_PREFIX, ASHMEM_NAME_PREFIX_LEN);
asma->prot_mask = PROT_MASK;
//将内存保存在private_data中
file->private_data = asma;
return 0;
}
2.3 ashmem_mmap
1
2
3
4
5
6
7
8
9
10
11
12
13
14
15
16
17
18
19
20
21
22
23
24
25
26
27
28
29
30
31
32
33
34
35
36
37
38
39
40
41
42
43
44
45
46
47
48
49
50
51
52
53
54
static int ashmem_mmap(struct file *file, struct vm_area_struct *vma)
{
//获取创建的内存
struct ashmem_area *asma = file->private_data;
int ret = 0;
mutex_lock(&ashmem_mutex);
/* user needs to SET_SIZE before mapping */
if (unlikely(!asma->size)) {
ret = -EINVAL;
goto out;
}
/* requested protection bits must match our allowed protection mask */
if (unlikely((vma->vm_flags & ~calc_vm_prot_bits(asma->prot_mask, 0)) &
calc_vm_prot_bits(PROT_MASK, 0))) {
ret = -EPERM;
goto out;
}
vma->vm_flags &= ~calc_vm_may_flags(~asma->prot_mask);
if (!asma->file) {
//ASHMEM_NAME_DEF定义为"dev/ashmem"
char *name = ASHMEM_NAME_DEF;
struct file *vmfile;
if (asma->name[ASHMEM_NAME_PREFIX_LEN] != '\0')
name = asma->name;
/* ... and allocate the backing shmem file */
//创建临时文件vmfile,用于内存映射
vmfile = shmem_file_setup(name, asma->size, vma->vm_flags);
if (IS_ERR(vmfile)) {
ret = PTR_ERR(vmfile);
goto out;
}
vmfile->f_mode |= FMODE_LSEEK;
asma->file = vmfile;
}
get_file(asma->file);
//内存映射
if (vma->vm_flags & VM_SHARED)
shmem_set_file(vma, asma->file);
else {
if (vma->vm_file)
fput(vma->vm_file);
vma->vm_file = asma->file;
}
out:
mutex_unlock(&ashmem_mutex);
return ret;
}
小结:
从驱动层面来看,AShmem创建了一个临时文件,/dev/ashmem的内存空间就是创建该临时文件中获取的,创建完成后,调用shemem_set_file完成内存映射.那么进程操作/dev/ashmem节点,就相当于直接对该临时文件进行操作.假如有多个进程,只要能够获取相同的的fd(打开/dev/ashmem),那么就可以实现匿名共享内存的进程间通信了.那么在fd的获取时,Android在跨进程中就可以通过Binder来获取同一个fd实现.
3. AShmem Android实例
3.1 AudioFlinger知识准备
匿名共享内存有一个经典的应用案例是AudioFlinger以及AudioTrack.其中AudioFlinger常驻在audioserver进程当中,其启动rc文件如下:
1
2
3
4
5
6
7
8
9
10
11
12
#frameworks/av/media/audioserver/audioserver.rc
service audioserver /system/bin/audioserver
class core
user audioserver
# media gid needed for /dev/fm (radio) and for /data/misc/media (tee)
group audio camera drmrpc inet media mediadrm net_bt net_bt_admin net_bw_acct
ioprio rt 4
writepid /dev/cpuset/foreground/tasks /dev/stune/foreground/tasks
onrestart restart vendor.audio-hal-2-0
# Keep the original service name for backward compatibility when upgrading
# O-MR1 devices with framework-only.
onrestart restart audio-hal-2-0
audioserver启动时,调用AudioFlinger::instantiate()启动了AudioFlinger:
1
2
3
4
5
6
7
8
9
10
11
12
13
14
15
16
17
18
19
20
21
22
//frameworks/av/media/audioserver/main_audioserver.cpp
int main(int argc __unused, char **argv)
{
...
sp<ProcessState> proc(ProcessState::self());
sp<IServiceManager> sm = defaultServiceManager();
ALOGI("ServiceManager: %p", sm.get());
//AudioFlinger初始化,主要将该服务加入ServiceManagerService中
AudioFlinger::instantiate();
AudioPolicyService::instantiate();
...
aaudio_policy_t mmapPolicy = property_get_int32(AAUDIO_PROP_MMAP_POLICY,
AAUDIO_POLICY_NEVER);
if (mmapPolicy == AAUDIO_POLICY_AUTO || mmapPolicy == AAUDIO_POLICY_ALWAYS) {
AAudioService::instantiate();
}
SoundTriggerHwService::instantiate();
//新建一个新线程用于监听binder驱动进行通信.
ProcessState::self()->startThreadPool();
//为了不让该进程退出,调用joinThreadPool阻塞主线程.等待binder线程完成工作后退出.
IPCThreadState::self()->joinThreadPool();
AudioFlinger之所以可以用instantiate方法进行初始化,是因为其继承了BinderService,初始化的细节都在父类中实现了.首先获取ServiceManger,并自身注册到ServcieManger中.
1
2
3
4
5
//frameworks/av/services/audioflinger/AudioFlinger.h
class AudioFlinger :
public BinderService<AudioFlinger>,
public BnAudioFlinger
...
1
2
3
4
5
6
7
8
9
10
11
12
13
14
//frameworks/native/libs/binder/include/binder/BinderService.h
template<typename SERVICE>
class BinderService
{
public:
static status_t publish(bool allowIsolated = false,
int dumpFlags = IServiceManager::DUMP_FLAG_PRIORITY_DEFAULT) {
sp<IServiceManager> sm(defaultServiceManager());
return sm->addService(String16(SERVICE::getServiceName()), new SERVICE(), allowIsolated,
dumpFlags);
}
static void instantiate() { publish(); }
...
}
3.2 AudioTrack知识准备
AudioTrack可用于播放音频文件,一个典型的例子如下:
1
2
3
4
5
6
7
8
9
10
11
12
13
14
15
16
17
18
19
20
21
22
23
24
25
26
27
28
@LargeTest
public void testPlaybackHeadPositionAfterFlush() throws Exception {
// constants for test
final String TEST_NAME = "testPlaybackHeadPositionAfterFlush";
final int TEST_SR = 22050;//采样率
final int TEST_CONF = AudioFormat.CHANNEL_OUT_STEREO;//声道数
final int TEST_FORMAT = AudioFormat.ENCODING_PCM_16BIT;//采样精度
final int TEST_MODE = AudioTrack.MODE_STREAM;//数据加载类型,STREAM或者STATIC
final int TEST_STREAM_TYPE = AudioManager.STREAM_MUSIC;//音频流类型
//-------- initialization --------------
int minBuffSize = AudioTrack.getMinBufferSize(TEST_SR, TEST_CONF, TEST_FORMAT);
//创建AudioTrack
AudioTrack track = new AudioTrack(TEST_STREAM_TYPE, TEST_SR, TEST_CONF, TEST_FORMAT, minBuffSize, TEST_MODE);
byte data[] = new byte[minBuffSize/2];
//-------- test --------------
assumeTrue(TEST_NAME, track.getState() == AudioTrack.STATE_INITIALIZED);
track.write(data, 0, data.length);
//播放音频
track.play();
Thread.sleep(100);
track.stop();
track.flush();
log(TEST_NAME, "position ="+ track.getPlaybackHeadPosition());
assertTrue(TEST_NAME, track.getPlaybackHeadPosition() == 0);
//-------- tear down --------------
track.release();
}
由此可见,AudioFlinger在Android P中工作在audioserver进程,AudioTrack工作在另一个进程,但二者使用了匿名共享内存实现了通信.
Android P关于这两者的匿名内存还实现了一个测试用例,返回0时通过测试,后续分析完,将针对该例子进行分析.
1
2
3
4
5
6
7
8
9
10
11
12
13
14
15
16
17
18
19
20
21
22
23
24
25
26
27
28
29
30
31
32
33
34
35
36
37
38
39
40
41
42
43
44
45
46
47
48
49
50
51
52
#define BUF_SZ 44100
int AudioTrackTest::Test01() {
sp<MemoryDealer> heap;
sp<IMemory> iMem;
uint8_t* p;
short smpBuf[BUF_SZ];
long rate = 44100;
unsigned long phi;
unsigned long dPhi;
long amplitude;
long freq = 1237;
float f0;
f0 = pow(2., 32.) * freq / (float)rate;
dPhi = (unsigned long)f0;
amplitude = 1000;
phi = 0;
Generate(smpBuf, BUF_SZ, amplitude, phi, dPhi); // fill buffer
for (int i = 0; i < 1024; i++) {
heap = new MemoryDealer(1024*1024, "AudioTrack Heap Base");
iMem = heap->allocate(BUF_SZ*sizeof(short));
p = static_cast<uint8_t*>(iMem->pointer());
memcpy(p, smpBuf, BUF_SZ*sizeof(short));
//Audiotrack可以指定共享内存参数并传入
sp<AudioTrack> track = new AudioTrack(AUDIO_STREAM_MUSIC,// stream type
rate,
AUDIO_FORMAT_PCM_16_BIT,// word length, PCM
AUDIO_CHANNEL_OUT_MONO,
iMem);
status_t status = track->initCheck();
if(status != NO_ERROR) {
track.clear();
ALOGD("Failed for initCheck()");
return -1;
}
// start play
ALOGD("start");
track->start();
usleep(20000);
ALOGD("stop");
track->stop();
iMem.clear();
heap.clear();
usleep(20000);
}
return 0;
}
3.3 AudioTrack的初始化
当客户端新建一个AudioTrack时,会经过new AudioTrack()调用到set(),再到createTrack_l(),部分关键代码如下:
1
2
3
4
5
6
7
8
9
10
11
12
13
14
15
16
17
18
19
20
21
22
23
24
25
26
27
28
29
30
31
//frameworks/av/media/libaudioclient/AudioTrack.cpp
AudioTrack::AudioTrack(
audio_stream_type_t streamType,
uint32_t sampleRate,
audio_format_t format,
audio_channel_mask_t channelMask,
size_t frameCount,
audio_output_flags_t flags,
callback_t cbf,
void* user,
int32_t notificationFrames,
audio_session_t sessionId,
transfer_type transferType,
const audio_offload_info_t *offloadInfo,
uid_t uid,
pid_t pid,
const audio_attributes_t* pAttributes,
bool doNotReconnect,
float maxRequiredSpeed,
audio_port_handle_t selectedDeviceId)
: mStatus(NO_INIT),
mState(STATE_STOPPED),
mPreviousPriority(ANDROID_PRIORITY_NORMAL),
mPreviousSchedulingGroup(SP_DEFAULT),
mPausedPosition(0)
{
(void)set(streamType, sampleRate, format, channelMask,
frameCount, flags, cbf, user, notificationFrames,
0 /*sharedBuffer*/, false /*threadCanCallJava*/, sessionId, transferType,
offloadInfo, uid, pid, pAttributes, doNotReconnect, maxRequiredSpeed, selectedDeviceId);
}
1
2
3
4
5
6
7
8
9
10
11
12
13
14
15
16
17
18
19
20
21
22
23
24
25
26
27
28
//frameworks/av/media/libaudioclient/AudioTrack.cpp
status_t AudioTrack::set(
audio_stream_type_t streamType,
uint32_t sampleRate,
audio_format_t format,
audio_channel_mask_t channelMask,
size_t frameCount,
audio_output_flags_t flags,
callback_t cbf,
void* user,
int32_t notificationFrames,
const sp<IMemory>& sharedBuffer,
bool threadCanCallJava,
audio_session_t sessionId,
transfer_type transferType,
const audio_offload_info_t *offloadInfo,
uid_t uid,
pid_t pid,
const audio_attributes_t* pAttributes,
bool doNotReconnect,
float maxRequiredSpeed,
audio_port_handle_t selectedDeviceId)
{
...
// create the IAudioTrack
status = createTrack_l();
...
}
createTrack_l涉及的内容较多,其中通过Binder通信BpAudioFlinger向BnAudioFlinger,即AudioFlinger请求调用createTrack.这里面会创建匿名共享内存.待服务端AudioFlinger创建完毕后,通过一系列动作track->getCblk(),iMem->pointer()等将AudioFlinger创建的内存映射到AudioTrack进程中.后续将逐点深入分析.
1
2
3
4
5
6
7
8
9
10
11
12
13
14
15
16
17
18
19
20
21
//frameworks/av/media/libaudioclient/AudioTrack.cpp
status_t AudioTrack::createTrack_l()
{
...
const sp<IAudioFlinger>& audioFlinger = AudioSystem::get_audio_flinger();
//借助audioFlinger创建TrackHandle类型的对象,其有一个PlaybackThread的对象
sp<IAudioTrack> track = audioFlinger->createTrack(input,
output,
&status);
...
//通过Binder通信获取AudioFlinger中的内存映射信息,并映射到本进程
sp<IMemory> iMem = track->getCblk();
void *iMemPointer = iMem->pointer();
...
mAudioTrack = track;
mCblkMemory = iMem;
....
audio_track_cblk_t* cblk = static_cast<audio_track_cblk_t*>(iMemPointer);
mCblk = cblk;
...
}
3.4 AudioFlinger创建AShemem
当AudioTrack调用到AudioFlinger的createTrack方法时,会调用到:
1
2
3
4
5
6
7
8
9
//frameworks/av/services/audioflinger/AudioFlinger.cpp
sp<IAudioTrack> AudioFlinger::createTrack(const CreateTrackInput& input,
CreateTrackOutput& output,
status_t *status)
{
...
client = registerPid(clientPid);
...
}
该方法会创建一个Client对象,并将其加入到mClients中进行维护.可以看出,每当有新AudioTrack,在AudioFlinger这端都会有一个Client与之对应,AudioFlinger就可以根据Client获取到客户端的pid等信息.
1
2
3
4
5
6
7
8
9
10
11
12
13
//frameworks/av/services/audioflinger/AudioFlinger.cpp
sp<AudioFlinger::Client> AudioFlinger::registerPid(pid_t pid)
{
Mutex::Autolock _cl(mClientLock);
// If pid is already in the mClients wp<> map, then use that entry
// (for which promote() is always != 0), otherwise create a new entry and Client.
sp<Client> client = mClients.valueFor(pid).promote();
if (client == 0) {
client = new Client(this, pid);
mClients.add(pid, client);
}
return client;
}
当Client新建后,会新建MemoryDealer对象,并赋值到mMemoryDealer中,这个就是与AShmem相关的部分.
1
2
3
4
5
6
7
8
9
10
//frameworks/av/services/audioflinger/AudioFlinger.cpp
AudioFlinger::Client::Client(const sp<AudioFlinger>& audioFlinger, pid_t pid)
: RefBase(),
mAudioFlinger(audioFlinger),
mPid(pid)
{
mMemoryDealer = new MemoryDealer(
audioFlinger->getClientSharedHeapSize(),
(std::string("AudioFlinger::Client(") + std::to_string(pid) + ")").c_str());
}
MemoryDealer在初始化时,会new一个MemoryHeapBase对象
1
2
3
4
5
6
//framework/native/libs/binder/MemoryDealer.cpp
MemoryDealer::MemoryDealer(size_t size, const char* name, uint32_t flags)
: mHeap(new MemoryHeapBase(size, flags, name)),
mAllocator(new SimpleBestFitAllocator(size))
{
}
ashmem_create_region会打开/dev/ashmem节点,并在打开正常时,使用mapfd将设备空间映射到进程中.
1
2
3
4
5
6
7
8
9
10
11
12
13
14
15
16
17
//frameworks/native/libs/binder/MemoryHeapBase.cpp
MemoryHeapBase::MemoryHeapBase(size_t size, uint32_t flags, char const * name)
: mFD(-1), mSize(0), mBase(MAP_FAILED), mFlags(flags),
mDevice(0), mNeedUnmap(false), mOffset(0)
{
const size_t pagesize = getpagesize();
size = ((size + pagesize-1) & ~(pagesize-1));
int fd = ashmem_create_region(name == NULL ? "MemoryHeapBase" : name, size);
ALOGE_IF(fd<0, "error creating ashmem region: %s", strerror(errno));
if (fd >= 0) {
if (mapfd(fd, size) == NO_ERROR) {
if (flags & READ_ONLY) {
ashmem_set_prot_region(fd, PROT_READ);
}
}
}
}
ashmem_create_region打开/dev/ashmem节点,并通过连续两次ioctl操作分别设置名字(ASHMEM_SET_NAME)与大小(ASHMEM_SET_SIZE),默认名为”MemoryHeapBase”,具体实现可参考第一小节内容.
1
2
3
4
5
6
7
8
9
10
11
12
13
14
15
16
17
18
19
20
21
22
23
24
25
26
27
28
29
30
31
32
33
34
//system/core/libcutils/ashmem-dev.cpp
int ashmem_create_region(const char *name, size_t size)
{
int ret, save_errno;
//打开"/dev/ashmem"设备节点
int fd = __ashmem_open();
if (fd < 0) {
return fd;
}
if (name) {
char buf[ASHMEM_NAME_LEN] = {0};
strlcpy(buf, name, sizeof(buf));
//通过ioctl设置Ashmem名
ret = TEMP_FAILURE_RETRY(ioctl(fd, ASHMEM_SET_NAME, buf));
if (ret < 0) {
goto error;
}
}
//通过ioctl设置Ashmem大小
ret = TEMP_FAILURE_RETRY(ioctl(fd, ASHMEM_SET_SIZE, size));
if (ret < 0) {
goto error;
}
return fd;
error:
save_errno = errno;
close(fd);
errno = save_errno;
return ret;
}
当ashmem_create_region打开/dev/ashmem节点成功后,调用mapfd将打开的fd节点映射到进程空间中,并分别将基地址,设备节点fd,地址偏移保存到mBase, mFD, mOffset中.mmap定义为PROT_READ,PROT_WRITE表明该地址能够被读写,且能够允许其他进程去共享该段内存映射(MAP_SHARED).由此AudioTrack也应该能够通过该段内存去与AuidoFlinger通信.
1
2
3
4
5
6
7
8
9
10
11
12
13
14
15
16
17
18
19
20
21
22
23
24
25
26
27
28
29
30
31
32
status_t MemoryHeapBase::mapfd(int fd, size_t size, uint32_t offset)
{
if (size == 0) {
// try to figure out the size automatically
struct stat sb;
if (fstat(fd, &sb) == 0)
size = sb.st_size;
// if it didn't work, let mmap() fail.
}
if ((mFlags & DONT_MAP_LOCALLY) == 0) {
//将AShmem设备映射到进程空间中
void* base = (uint8_t*)mmap(0, size,
PROT_READ|PROT_WRITE, MAP_SHARED, fd, offset);
if (base == MAP_FAILED) {
ALOGE("mmap(fd=%d, size=%u) failed (%s)",
fd, uint32_t(size), strerror(errno));
close(fd);
return -errno;
}
//ALOGD("mmap(fd=%d, base=%p, size=%lu)", fd, base, size);
mBase = base;
mNeedUnmap = true;
} else {
mBase = 0; // not MAP_FAILED
mNeedUnmap = false;
}
mFD = fd;
mSize = size;
mOffset = offset;
return NO_ERROR;
}
1
2
3
4
5
6
7
8
9
10
11
//system/core/libcutils/ashmem-dev.cpp
int ashmem_set_prot_region(int fd, int prot)
{
//确保该fd是通过打开ashmem节点获得的.
int ret = __ashmem_is_ashmem(fd, 1);
if (ret < 0) {
return ret;
}
//通过ioctl设置匿名存储属性,初始化时prot传参为PROT_READ
return TEMP_FAILURE_RETRY(ioctl(fd, ASHMEM_SET_PROT_MASK, prot));
}
小结:当新建AudioTrack后,,AudioFlinger会通过新建一个client保存客户端的信息,如pid,uid等,并将其加入Vector中进行管理. 随后AudioFlinger创建出一块匿名内存,映射到该设备节点中,之后AudioTrack如果也映射该节点,就可以实现匿名共享内存的通信.
3.5 AudioTrack映射Ashemem
在开展本节的学习前,首先给出类图方便理解:

回到AudioTrack调用到createTrack_l()的流程,当AudioTrack通过Binder通信调用createTrack时,AudioFlinger完成了创建匿名共享内存的动作,之后AudioTrack是如何映射到同一个设备节点呢?答案在getCblk方法中.
1
2
3
4
5
6
7
8
9
10
11
12
13
14
15
16
17
18
19
20
21
//frameworks/av/media/libaudioclient/AudioTrack.cpp
status_t AudioTrack::createTrack_l()
{
...
const sp<IAudioFlinger>& audioFlinger = AudioSystem::get_audio_flinger();
//借助audioFlinger创建TrackHandle类型的对象,其有一个PlaybackThread的对象
sp<IAudioTrack> track = audioFlinger->createTrack(input,
output,
&status);
...
//通过Binder通信获取AudioFlinger中的内存映射信息,并映射到本进程
sp<IMemory> iMem = track->getCblk();
void *iMemPointer = iMem->pointer();
...
mAudioTrack = track;
mCblkMemory = iMem;
....
audio_track_cblk_t* cblk = static_cast<audio_track_cblk_t*>(iMemPointer);
mCblk = cblk;
...
}
audioFlinger调用createTrack后,在AudioFlinger中新建TrackHandle的对象,而TrackHandle构造方法中,必须传入一个PlaybackThread对象,即TrackHandle是PlaybackThread::Track的proxy端.TrackHandle的操作直接对接到PlaybackThread::Track对象中.返回给客户端这边的是BpAudioTrack对象.
1
2
3
4
5
6
7
8
9
10
11
12
13
14
15
16
17
18
19
20
21
22
23
24
25
26
//frameworks/av/services/audioflinger/AudioFlinger.h
class TrackHandle : public android::BnAudioTrack {
public:
explicit TrackHandle(const sp<PlaybackThread::Track>& track);
virtual ~TrackHandle();
virtual sp<IMemory> getCblk() const;
virtual status_t start();
virtual void stop();
virtual void flush();
virtual void pause();
virtual status_t attachAuxEffect(int effectId);
virtual status_t setParameters(const String8& keyValuePairs);
virtual media::VolumeShaper::Status applyVolumeShaper(
const sp<media::VolumeShaper::Configuration>& configuration,
const sp<media::VolumeShaper::Operation>& operation) override;
virtual sp<media::VolumeShaper::State> getVolumeShaperState(int id) override;
virtual status_t getTimestamp(AudioTimestamp& timestamp);
virtual void signal(); // signal playback thread for a change in control block
virtual status_t onTransact(
uint32_t code, const Parcel& data, Parcel* reply, uint32_t flags);
private:
//维护一个PlaybackThread::Track对象,实际操作时,调用Track中的方法.
const sp<PlaybackThread::Track> mTrack;
};
相关的关系图如下:

BpAudioTrack调用getCblk方法,通过binder通信获取到BpMemory对象cblk.
1
2
3
4
5
6
7
8
9
10
11
12
13
14
15
16
//frameworks/av/media//libaudioclient/IAudioTrack.cpp
virtual sp<IMemory> getCblk() const
{
Parcel data, reply;
sp<IMemory> cblk;
data.writeInterfaceToken(IAudioTrack::getInterfaceDescriptor());
status_t status = remote()->transact(GET_CBLK, data, &reply);
if (status == NO_ERROR) {
//获取到bpMemory对象,用以向服务端发出请求.
cblk = interface_cast<IMemory>(reply.readStrongBinder());
if (cblk != 0 && cblk->pointer() == NULL) {
cblk.clear();
}
}
return cblk;
}
BnAudioTrack收到请求后,解析请求GET_CBLK,并调用PlaybackThread::Track的父类TrackBase方法getCblk()来处理:
1
2
3
4
5
6
7
8
9
10
11
12
13
//frameworks/av/media//libaudioclient/IAudioTrack.cpp
status_t BnAudioTrack::onTransact(
uint32_t code, const Parcel& data, Parcel* reply, uint32_t flags)
{
switch (code) {
case GET_CBLK: {
CHECK_INTERFACE(IAudioTrack, data, reply);
//调用服务端的getCblk方法处理
reply->writeStrongBinder(IInterface::asBinder(getCblk()));
return NO_ERROR;
} break;
....
}
mCblkMemory是IMemory类,实质为BnMemory类,通过asBinder方法,写进reply中为通信对象Binder.
1
2
3
4
5
6
7
8
9
//frameworks/av/services/audioflinger/TrackBase.h
sp<IMemory> mCblkMemory;
...
class TrackBase : public ExtendedAudioBufferProvider, public RefBase {
public:
...
sp<IMemory> getCblk() const { return mCblkMemory; }
...
}
由此在客户端中通过读取reply内容时,读取出来的正是IBinder对象,通过interface_cast获取BpMemory代理端.
1
cblk = interface_cast<IMemory>(reply.readStrongBinder());
BpMemory有方法getMemory能够获取通过Binder通信获取IMemoryHeap类型的对象,这里指的应当是AudioFligner创建的MemoryHeapBase.
那么mCblkMemory是在什么阶段创建的呢?答案是在TrackBase中进行初始化的,如下:
1
2
3
4
5
6
7
8
9
10
11
12
13
14
//frameworks/av/services/audioflinger/Tracks.cpp
AudioFlinger::ThreadBase::TrackBase::TrackBase(...){
...
//client调用heap最终返回AudioFlinger::Client的mMemoryDealer对象
mCblkMemory = client->heap()->allocate(size);
if (mCblkMemory == 0 ||
(mCblk = static_cast<audio_track_cblk_t *>(mCblkMemory->pointer())) == NULL) {
ALOGE("not enough memory for AudioTrack size=%zu", size);
client->heap()->dump("AudioTrack");
mCblkMemory.clear();
return;
}
...
}
allocate返回的是一个Allocation对象,其中传入了MemoryDealer对象,MemoryHeapBase对象,以及计算出来的offset和size.其中MemoryHeapDealer对象正是之前在AudioFlinger中创建内存对象,保存了创建匿名共享内存的基地址,偏移以及大小.
1
2
3
4
5
6
7
8
9
10
//frameworks/native/libs/binder/MemoryDealer.cpp
sp<IMemory> MemoryDealer::allocate(size_t size)
{
sp<IMemory> memory;
const ssize_t offset = allocator()->allocate(size);
if (offset >= 0) {
memory = new Allocation(this, heap(), offset, size);
}
return memory;
}
在Allocation继承了MemoryBase,而MemoryBase又继承了BnMemory,可以看作是匿名共享内存的服务端.
1
2
3
4
5
6
7
8
9
10
11
//frameworks/native/libs/binder/MemoryDealer.cpp
Allocation::Allocation(
const sp<MemoryDealer>& dealer,
const sp<IMemoryHeap>& heap, ssize_t offset, size_t size)
: MemoryBase(heap, offset, size), mDealer(dealer)
{
#ifndef NDEBUG
void* const start_ptr = (void*)(intptr_t(heap->base()) + offset);
memset(start_ptr, 0xda, size);
#endif
}
至此,我们知道了iMem为BpMemory对象,且客户端AudioTrack仍未进行内存映射,将继续研究pointer的实现逻辑:
1
2
sp<IMemory> iMem = track->getCblk();
void *iMemPointer = iMem->pointer();
1
2
3
4
5
6
7
8
9
10
//frameworks/native/libs/binder/IMemory.cpp
void* IMemory::pointer() const {
ssize_t offset;
//调用BpMemory的getMemory方法
sp<IMemoryHeap> heap = getMemory(&offset);
void* const base = heap!=0 ? heap->base() : MAP_FAILED;
if (base == MAP_FAILED)
return 0;
return static_cast<char*>(base) + offset;
}
getMemory的实质是获取了BpMemoryHeap,从而可以通过BpMemoryHeap与MemoryHeapBase(BnMemoryHeap)进行通信.
1
2
3
4
5
6
7
8
9
10
11
12
13
14
15
16
17
18
19
20
21
22
23
24
25
26
27
28
29
30
31
32
33
34
35
//frameworks/native/libs/binder/IMemory.cpp
sp<IMemoryHeap> BpMemory::getMemory(ssize_t* offset, size_t* size) const
{
if (mHeap == 0) {
Parcel data, reply;
data.writeInterfaceToken(IMemory::getInterfaceDescriptor());
if (remote()->transact(GET_MEMORY, data, &reply) == NO_ERROR) {
sp<IBinder> heap = reply.readStrongBinder();
ssize_t o = reply.readInt32();
size_t s = reply.readInt32();
if (heap != 0) {
//获得了BpMemoryHeap代理端
mHeap = interface_cast<IMemoryHeap>(heap);
if (mHeap != 0) {
size_t heapSize = mHeap->getSize();
if (s <= heapSize
&& o >= 0
&& (static_cast<size_t>(o) <= heapSize - s)) {
mOffset = o;
mSize = s;
} else {
// Hm.
android_errorWriteWithInfoLog(0x534e4554,
"26877992", -1, NULL, 0);
mOffset = 0;
mSize = 0;
}
}
}
}
}
if (offset) *offset = mOffset;
if (size) *size = mSize;
return (mSize > 0) ? mHeap : 0;
}
当pointer调用完getMemory(&offset)获得BpMemoryHeap后,马上调用base()方法(BpMemoryHeap父类IMemoryHeap的方法),向MemoryHeapBase通信:
1
2
3
4
5
6
7
8
//frameworks/native/libs/binder/include/binder/IMemory.h
class IMemoryHeap : public IInterface
{
public:
...
void* base() const { return getBase(); }
...
};
1
2
3
4
5
//frameworks/native/libs/binder/include/binder/IMemory.cpp
void* BpMemoryHeap::getBase() const {
assertMapped();
return mBase;
}
1
2
3
4
5
6
7
8
9
10
11
12
13
14
15
16
17
18
19
20
21
22
23
24
25
26
//frameworks/native/libs/binder/include/binder/IMemory.cpp
void BpMemoryHeap::assertMapped() const
{
int32_t heapId = mHeapId.load(memory_order_acquire);
if (heapId == -1) {
sp<IBinder> binder(IInterface::asBinder(const_cast<BpMemoryHeap*>(this)));
sp<BpMemoryHeap> heap(static_cast<BpMemoryHeap*>(find_heap(binder).get()));
//完成实际映射操作
heap->assertReallyMapped();
if (heap->mBase != MAP_FAILED) {
Mutex::Autolock _l(mLock);
if (mHeapId.load(memory_order_relaxed) == -1) {
mBase = heap->mBase;
mSize = heap->mSize;
mOffset = heap->mOffset;
int fd = fcntl(heap->mHeapId.load(memory_order_relaxed), F_DUPFD_CLOEXEC, 0);
ALOGE_IF(fd==-1, "cannot dup fd=%d",
heap->mHeapId.load(memory_order_relaxed));
mHeapId.store(fd, memory_order_release);
}
} else {
// something went wrong
free_heap(binder);
}
}
}
1
2
3
4
5
6
7
8
9
10
11
12
13
14
15
16
17
18
19
20
21
22
23
24
25
26
27
28
29
30
31
32
33
34
35
36
37
38
39
40
41
42
43
44
45
46
47
48
49
50
51
//frameworks/native/libs/binder/include/binder/IMemory.cpp
void BpMemoryHeap::assertReallyMapped() const
{
int32_t heapId = mHeapId.load(memory_order_acquire);
//初次映射内存
if (heapId == -1) {
// remote call without mLock held, worse case scenario, we end up
// calling transact() from multiple threads, but that's not a problem,
// only mmap below must be in the critical section.
Parcel data, reply;
data.writeInterfaceToken(IMemoryHeap::getInterfaceDescriptor());
//要求BnMemoryHeap返回fd,size等数据
status_t err = remote()->transact(HEAP_ID, data, &reply);
//获取AudioFlinger中创建ashmem的fd
int parcel_fd = reply.readFileDescriptor();
ssize_t size = reply.readInt32();
uint32_t flags = reply.readInt32();
uint32_t offset = reply.readInt32();
ALOGE_IF(err, "binder=%p transaction failed fd=%d, size=%zd, err=%d (%s)",
IInterface::asBinder(this).get(),
parcel_fd, size, err, strerror(-err));
Mutex::Autolock _l(mLock);
if (mHeapId.load(memory_order_relaxed) == -1) {
int fd = fcntl(parcel_fd, F_DUPFD_CLOEXEC, 0);
ALOGE_IF(fd==-1, "cannot dup fd=%d, size=%zd, err=%d (%s)",
parcel_fd, size, err, strerror(errno));
int access = PROT_READ;
if (!(flags & READ_ONLY)) {
access |= PROT_WRITE;
}
mRealHeap = true;
//将设备节点fd映射到进程用户空间中,由此完成AudioTrack与AudioFlinger匿名共享内存.
mBase = mmap(0, size, access, MAP_SHARED, fd, offset);
if (mBase == MAP_FAILED) {
ALOGE("cannot map BpMemoryHeap (binder=%p), size=%zd, fd=%d (%s)",
IInterface::asBinder(this).get(), size, fd, strerror(errno));
close(fd);
} else {
mSize = size;
mFlags = flags;
mOffset = offset;
mHeapId.store(fd, memory_order_release);
}
}
}
}
1
2
3
4
5
6
7
8
9
10
11
12
13
14
15
16
status_t BnMemoryHeap::onTransact(
uint32_t code, const Parcel& data, Parcel* reply, uint32_t flags)
{
switch(code) {
case HEAP_ID: {
CHECK_INTERFACE(IMemoryHeap, data, reply);
reply->writeFileDescriptor(getHeapID());
reply->writeInt32(getSize());
reply->writeInt32(getFlags());
reply->writeInt32(getOffset());
return NO_ERROR;
} break;
default:
return BBinder::onTransact(code, data, reply, flags);
}
}
服务端MemoryHeapBase返回的是AudioFlinger中创建匿名共享内存的信息.
1
2
3
4
5
6
7
8
9
10
11
12
13
14
15
16
int MemoryHeapBase::getHeapID() const {
return mFD;
}
void* MemoryHeapBase::getBase() const {
return mBase;
}
size_t MemoryHeapBase::getSize() const {
return mSize;
}
uint32_t MemoryHeapBase::getFlags() const {
return mFlags;
}
最后pointer返回的地址为static_cast<char*>(base) + offset;,并强制转换为audio_track_cblk_t.可得知AudioTrack和AudioFlinger费煞苦心,就是为了audio_track_cblk_t的通信.这部分内容将会在后续的Audio学习中研究.
1
2
3
//frameworks/av/media/libaudioclient/AudioTrack.cpp
audio_track_cblk_t* cblk = static_cast<audio_track_cblk_t*>(iMemPointer);
mCblk = cblk;